我校港口海岸与近海工程学院22级博士研究生吕韬在陶爱峰教授的指导下提出了一种新的波谱自动分区方法——物理信息的 Vision Transformer 生成对抗网络(PI-ViT-AN)。这种方法能够有效划分波谱中不同的波浪成分,帮助科研人员更好地理解和预测海洋环境中的复杂物理过程,从而为海岸防护措施的设计和实施提供科学依据。

图1 二维海浪谱数据增强

图2 对比学习策略示
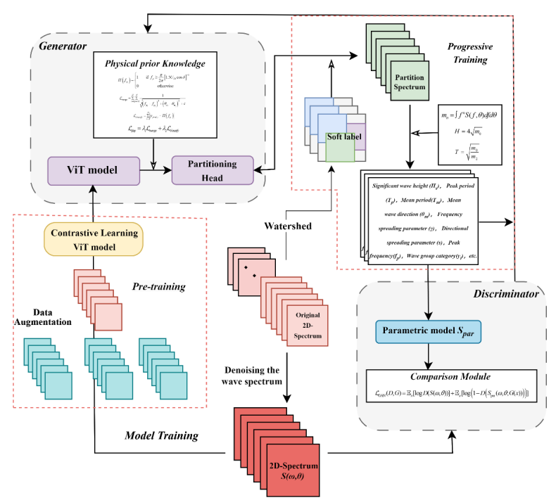
该方法通过实施卫星谱数据增强(图 1)的对比预训练使模型初步获得捕捉谱特征能力和一定的抗噪声能力(图 2)。之后该模型通过视觉转换器(ViT)的自我注意机制,专注于波谱的关键部分,提取波组特征和波元参数。分区头的联合训练实现了波组分区元素指数的输出,而判别器则使用波组特征和参数模型重建光谱,计算与原始观测光谱的误差,以评估分区和重建效果(图 4)。

图3 二维海浪谱分割结果示意图

图4 PI-VIT-GAN 模型流程示意图
此外,该模型整合了两种物理校正功能:波系统分类损失和合并损失,这两种损失都基于波龄标准,指导训练过程并提高模型效率。研究结果表明,通过这种方法重建的理论光谱与原始海浪光谱非常吻合(图 5),精确度优于 CFOSAT自身的 SWIM 光谱分区产品(图 3)。

图5 分割重构结果对比图
该研究成果发表于高质量期刊《Coastal Engineering》,22级博士研究生吕韬为上述论文第一作者,陶爱峰教授为通讯作者。这项工作不仅展示了深度学习技术在海洋和海岸工程领域的应用潜力,还为大数据分析提供了一种新的、可扩展的方法。
Tao Lv, Aifeng Tao*, Ying Xu, Jianhao Liu, Jun Fan, Gang Wang, Jinhai Zheng, Satellite wave 2D spectrum partition based on the PI-vit-GAN(physically-informed ViT-GAN) method, Coastal Engineering, Volume 191, 2024, 104518, SSN 0378-3839, https://doi.org/10.1016/j.coastaleng.2024.104518
文章链接:https://www.sciencedirect.com/science/article/pii/S0378383924000668