近日,我院柯灵红副教授联合中国科学院南京地理与湖泊研究所提出了基于卫星测高的内陆水体(河流湖库)时序水位提取新方法,该方法在水位监测精度和适应不同地形地貌、水文状况和水体形态等背景条件的稳健性都得到显著提升,并成功研制和发布了全球河湖地表水位长时序产品。该成果以“A novel Multiple Persistent Peaks (MPP) retracker to improve global inland water level monitoring from satellite radar altimetry “为题发表在遥感领域国际权威期刊《Remote Sensing of Environment》。

论文链接:https://www.sciencedirect.com/science/article/pii/S0034425725001488
数据产品链接:https://data.tpdc.ac.cn/en/data/16c6d3f0-caef-451e-9733-0e419db5447f.
一、研究背景
河湖水位是研究地表水存储及其变化、洪涝灾害预警和评估的关键水文参量。基于卫星测高技术提取河湖水位时序可以填补大量无/缺资料区(如高山河源区或中小型河流)的观测空白,为研究地表水动态变化及水资源科学管理提供重要依据。与表面同质的开阔海域相比,内陆水体在雷达高度计的返回波形信号可能受到多个异质反射源(周边背景水体、滨岸地形、人工建筑物等)干扰,导致回波波形呈现多峰分布和高噪声等特征,传统算法无法准确分离和确定目标水体水位信号。近年来提出的水位提取算法,需要人工干预或依赖较多的先验知识作为约束,无法在全球等大尺度应用中有效实施。目前,内陆水体水位产品观测空间密度显著低于卫星轨道覆盖的理论设计密度,限制了卫星测高产品在水文和气候变化研究中的应用。
二、研究方法
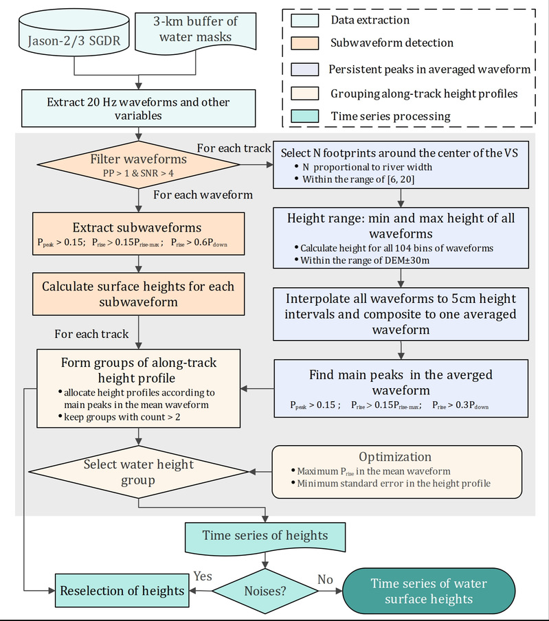
研究提出了一种新的多波峰持续反射点(Multiple Persistent Peaks, MPP)重跟踪算法,以改进包括河流、湖泊和水库在内的内陆水体水位反演精度。MPP算法旨在以自动化的方式精确地确定来自复杂内陆水体波形(例如,多峰、高噪声水平)的目标水体高度,采用公开可用的数据集作为输入,并且不依赖先验知识。图1 显示了算法主要流程,其主要特征和创新之处包括:1) 选取合适数量和范围内的观测波形提取水位,改进波形选取法则; 2) 优化多波峰识别的波形分析技术实现多组高程剖面信息分离,并构建多目标优化函数选取目标高程;3)综合全局和局部的噪声过滤和时序优化方案。如何在卫星返回信号呈现高噪声、多峰分布特征的情形下识别和提取目标水面信号,是本算法第二、三点改进的核心。MPP算法能够有效将各类复杂背景场的多波峰(多条抛物线)对应的高程组进行分离,并以最稳定高程剖面(最小标准差)和最显著波峰(最大波峰值)为目标函数确定目标水体信号。

图1 MPP 算法主要流程图
三、研究结果
以长时序Jason-2/3卫星雷达高度计观测(2008-至今, 10天)为主,对MPP算法表现和产品精度进行了全球验证。验证站点覆盖全球41个水文站(河流、湖泊、水库)和6个轨道交叉点对,涵盖了不同的气候、地形和水文环境。结果表明, MPP算法反演水位时序与实测水位具有很好的一致性,相关系数0.75以上,均方根误差(RMSE)在0.19 m—0.78 m之间,RMSE中值为0.38 m(图2)。交叉点水位时序相关系数0.94以上,RMSE范围为0.25 m—0.49 m,显著高于现有几种主要算法(误差中值>0.80 m(图3)。在沿河地表覆盖复杂(多水塘等背景干扰水体)的长江流域,传统算法基本无法准确提取出真实水面高程(图4a),特别是冬季低水位时段;新算法能很好分离冬季低水位期间周围零碎水体反射信号的干扰,在长江沙市站精度由传统算法的1.2 m—2.4 m提高到0.62 m。在中小型河流(宽度<500 m)较密集的北美洲育空、纳尔逊和等河流上游,以及水库等水位高程变化幅度较大且地形较陡峭的地区,新算法表现出良好的精度和稳定性(RMSE<0.4 m, 图4b, c)。整体而言,水位精度与河宽关系不显著,表明河流宽度并不是影响精度的最主要因素。
MPP算法同样适用于新型测高卫星(如 SAR模式测高卫星Sentinel-3),测试表明应用于Sentinel-3时算法对水位提取精度的改进同样显著,在长江等复杂环境下精度达到0.34 m,高于目前主要水位提取算法(RMSE范围0.60 m–1.17 m)以及Hydroweb.next平台提供的水位产品(RMSE 1.0 m)。

图2 全球河湖虚拟站水位时序产品验证站点精度

图3 MPP算法与其它算法在验证点的精度比较

图4 新算法提取的水位时序与实测数据及其它算法在不同流域虚拟站的比较(a,长江沙市站附近,平均河宽1586 m; b,麦肯齐流域,平均河宽345 m;c,哥伦比亚河流域大古力大坝,平均水域宽度1396 m)
四、研究主要结论
研究提出了一种新的自动化、通用型内陆水体卫星测高反演算法(MPP),实现了对多个持续反射点对应高度信息的分组分离及目标水体水位信号的高精度识别。全球验证表明该方法可以有效提升水位提取的精确性和稳健性(RMSE中位值0.38 m),特别是在地形异质性高的复杂环境,显著优于目前通用的内陆水体水位反演算法。该方法对于于传统雷达高度计和新型SAR测高卫星(如Sentinel-3)均适用,能显著提高内陆水位遥感测高反演精度和观测时空覆盖度。
此项研究受国家重点研发项目(2022YFF0711603, 2018YFA0605402),国家自然科学基金面上项目(42371394, 42371399)和中央业务经费(B230201031)等项目的联合资助。(撰稿人:柯灵红)




Copyright © Hohai university

dilixueyuan@hhu.edu.cn